Google ADK 可视化AI代理构建器
Google ADK v1.18.0 引入了可视化AI代理构建器——一个基于浏览器的界面,让您可以通过拖放交互和自然语言对话来设计、配置和测试复杂的多代理系统。
Google ADK v1.18.0 引入了可视化AI代理构建器——一个基于浏览器的界面,让您可以通过拖放交互和自然语言对话来设计、配置和测试复杂的多代理系统。无需再手动编写 YAML 代码,告别语法错误,尽享纯粹的代理架构。
过去几天我一直在探索这项功能,它带来的改变让我倍感兴奋。让我来向您展示如何使用可视化构建器从零开始构建一个研究代理系统。
1、简介
可视化AI代理构建器是一个基于 Web 的 IDE,用于创建 ADK 代理。您可以将其视为可视化工作流设计器、配置编辑器和 AI 助手三者的完美结合。以下是它的强大之处:
- 可视化工作流设计器:以图表形式查看您的代理层级结构。根代理、子代理、工具——所有内容都以可视化的方式呈现在画布上。
- 配置面板:通过表单而非原始 YAML 编辑代理属性(名称、模型、指令、工具)。
- AI 助手:用简单的英语描述您的需求,助手即可为您生成代理架构。
- 内置工具集成:通过可搜索的对话框浏览并添加 Google 搜索、代码执行器和内存管理等工具。
- 实时测试:在构建代理的同一界面中立即进行测试。无需切换上下文。
- 回调管理:通过用户界面配置所有六种回调类型(代理、模型、工具之前/之后)。
其优势在于,您在可视化构建器中所做的任何操作都会在底层生成正确的 ADK YAML 配置。您可以导出这些配置,进行版本控制,并像部署基于代码的代理一样部署它们。
2、何时应该使用可视化构建器?
可视化构建器在以下特定场景中表现出色:
- 学习 ADK:如果您是 ADK 新手,可视化构建器是快速了解代理类型、工具集成和架构模式的最佳途径。用户界面会向您展示各种可能性,并生成正确的配置示例。
- 构建多代理系统原型:设计包含多个子代理的复杂工作流程?可视化画布让您可以轻松尝试不同的组合方式(顺序模式、并行模式和循环模式)。
- 与非开发人员协作:产品经理和领域专家可以使用 AI 助手以自然语言描述代理需求,然后将生成的 YAML 文件交给工程师。
- 快速迭代:在探索不同的代理架构时,可视化构建器允许您快速添加/删除子代理和工具,而无需手动编辑嵌套的 YAML 文件。
当然,在某些情况下,代码优先开发更为合理:例如基础设施即代码 (IaC) 工作流、CI/CD 流水线,或者需要以编程方式生成代理时。可视化构建器和基于 Python 的方法相辅相成。
在开始之前,请确保您已具备以下条件:
- 已安装 Python 3.10 或更高版本
- 一个 Google Cloud 项目(用于访问 Gemini API)
- 对代理概念有基本的了解(即使您对细节不太熟悉也没关系)
4、安装
安装最新版本的 Google ADK:
# Install or upgrade to ADK 1.18.0+
pip install --upgrade google-adk
# Verify installation
adk --version5、启动 Web 界面
ADK 的可视化构建器内置了一个 Web 服务器:
# Launch ADK web interface
adk web
# By default, this starts a server at http://localhost:8000
# The Visual Builder is accessible at http://localhost:8000/dev-ui/服务器启动后,在浏览器中打开 http://localhost:8000/dev-ui/。您将看到 ADK 开发 UI 登录页面。
6、了解可视化构建器界面
可视化构建器界面分为三个主要面板:

6.1 左面板:配置编辑器
您可以在此处配置各个代理的属性:
- 代理名称:必须是有效的 Python 标识符(字母、数字、下划线)
- 代理类型:LlmAgent、SequentialAgent、ParallelAgent、LoopAgent(根代理必须是 LlmAgent)
- 模型:从可用模型中选择(Gemini 2.5 Flash、Pro 等)
- 指令:定义代理行为的系统提示
- 描述:关于代理用途的可选元数据
- 工具:内置和自定义工具的可搜索列表
- 子代理:管理多代理中的子代理t 工作流
- 回调:配置生命周期钩子
6.2 中心面板:代理画布
画布以可视化的方式呈现您的代理层级结构:
- 根代理:始终显示在顶部(必须是 LlmAgent)
- 子代理:连接节点,显示工作流结构
- 连接线:代理关系的视觉指示器
- 添加子代理按钮:快速展开您的代理树
画布会随着您在配置面板中的更改实时更新。
6.3 右侧面板:AI 助手
代理构建助手由 Gemini 提供支持,可以:
- 回答有关 ADK 概念的问题
- 根据自然语言描述生成代理架构
- 推荐工具和配置
- 根据您的需求创建 YAML 文件
您可以通过聊天界面与其交互——只需描述您想要构建的内容即可。

7、分步教程:构建研究代理
让我带您逐步构建一个完整的研究代理系统。此代理将:
- 接受用户提交的研究主题
- 在 Google 上搜索相关信息
- 使用循环模式进行迭代优化
- 呈现综合分析结果
我们将遵循的工作流程演示了 AI 优先的方法:

7.1 创建新的代理项目
在 ADK 开发 UI 登录页面:
- 点击“选择代理”下拉菜单
- 点击下拉菜单旁边的“+”按钮(或“添加”图标)
- 出现一个对话框:“创建新应用”
- 输入名称:research_agent(必须是有效的 Python 标识符)
- 点击“创建”

可视化构建器将在 URL 中包含 mode=builder 的新视图中打开。您将看到新 LlmAgent 的默认配置。
7.2 使用 AI 助手设计您的代理
可视化构建器在此发挥了重要作用。您无需手动配置每个代理、工具和参数,只需用简洁的语言向 AI 助手描述您的需求,它就会为您生成完整的架构。
在右侧的 AI 助手面板中,输入以下提示:
Create a research agent that uses Google Search with an iterative refinement pattern. The agent should:
1. Accept research topics from users
2. Use a Loop agent pattern to iteratively improve search queries and gather information
3. Have specialized sub-agents:
- One for analyzing and refining search queries (use gemini-2.5-pro for better reasoning)
- One for executing searches and extracting insights (use gemini-2.5-flash for speed)
4. Include proper loop termination with exit_loop tool
5. Use Google Search as the primary tool
6. Limit to 3 iterations maximum
The architecture should follow ADK best practices with proper agent hierarchy and tool assignments.AI 助手会提出一些澄清问题,以确保它理解您的需求。
AI 助手生成:
a) 完整的项目结构:
research_agent/
├── root_agent.yaml
├── research_loop_agent.yaml
├── query_refinement_agent.yaml
└── search_execution_agent.yamlb) 详细的 YAML 配置:
- root_agent.yaml:使用 gemini-2.5-flash 的 LlmAgent,该代理委托给循环代理
- research_loop_agent.yaml: LoopAgent,max_iterations=3,使用 exit_loop 工具
- query_refinement_agent.yaml:LlmAgent 使用 gemini-2.5-pro 进行策略性查询优化
- search_execution_agent.yaml:LlmAgent 使用 gemini-2.5-flash 和 google_search 工具
c) 正确的指令:每个代理都拥有角色特定的指令,解释其用途和行为
d) 工具分配:在适当的位置添加 google_search 和 exit_loop 工具
一旦您批准该方案,AI 助手将创建所有代理并更新可视化画布。
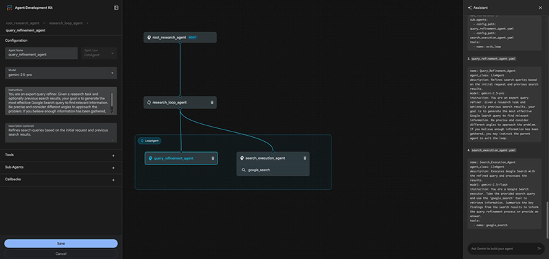
7.3 查看生成的架构
AI 助手创建代理后,可视化画布将更新以显示完整的多代理系统:

您可以查看完整的层级结构:
- root_research_agent (ROOT)— 主要入口点
- research_loop_agent (LoopAgent) — 协调迭代优化
- query_refinement_agent — 使用 gemini-2.5-pro 优化搜索查询
- search_execution_agent — 使用 gemini-2.5-flash 执行搜索
- google_search 工具 — 在画布上可见
点击画布中的任何代理即可查看其配置。例如,点击 research_loop_agent 会显示:

关键配置要点:
- 最大迭代次数:3(防止无限循环)
- 工具:exit_loop(允许代理在满足条件时终止)
- 子代理:两个专门用于查询优化和搜索执行的 LlmAgent
让我们来看一下其中一个子代理。点击画布中的 query_refinement_agent:

查询优化代理配置,显示 gemini-2.5-pro 模型选择、google_search 工具和详细说明
请注意 AI 助手如何:
- 选择正确的模型:gemini-2.5-pro,以便在查询优化中进行更好的推理
- 分配合适的工具:google_search
- 生成清晰的说明:详细的提示解释了代理的角色
- 设置层级结构:正确嵌套在 LoopAgent 下
生成的完整架构如下所示:
root_research_agent (ROOT)
└── research_loop_agent (LoopAgent, max_iterations=3)
├── query_refinement_agent (LlmAgent, gemini-2.5-pro)
│ └── tool: google_search
└── search_execution_agent (LlmAgent, gemini-2.5-flash)
└── tool: google_search
7.4 保存配置
测试前,请点击左侧配置面板中的“保存”按钮。可视化构建器会验证您的设置,并将所有 YAML 文件写入项目目录下的磁盘:
research_agent_demo/
├── root_agent.yaml
├── research_loop_agent.yaml
├── query_refinement_agent.yaml
└── search_execution_agent.yaml所有代理配置、工具分配以及来自 AI 助手对话的指令现在都已保存为代码。您可以对这些文件进行版本控制,根据需要手动编辑,或与您的团队共享。
7.5 测试您的代理
现在到了激动人心的时刻——看看您的多代理系统是如何运行的。点击“退出构建器模式”按钮切换到测试界面。
在聊天框中输入研究查询:
研究 2024 年量子计算纠错的最新进展。

完整的测试执行过程,展示了所有 3 次循环迭代以及关于量子计算纠错的最终综合研究总结。
代理执行多次迭代:
迭代 1:
- query_refinement_agent 分析问题并生成更精确的搜索查询
- search_execution_agent 执行 Google 搜索并综合分析关于 Google Willow 处理器、Microsoft/Quantinuum 的成果以及 IBM 的 qLDPC 代码的初步发现
迭代 2:
- query_refinement_agent 识别研究中的不足之处(需要更深入的技术比较)
- search_execution_agent 提供表面码、qLDPC 和颜色码纠错方法的详细比较
迭代 3:
- query_refinement_agent 确定已收集到足够的信息
- search_execution_agent 提供最终的综合分析突破性进展、技术对比及未来挑战
- 循环成功退出
最终输出:一份涵盖以下内容的综合研究总结:
- 谷歌的 Willow 处理器(《物理世界》2024 年度突破奖)
- 微软/Quantinuum 的 800 倍纠错里程碑
- IBM 的双变量自行车 qLDPC 码
- 纠错码方法的详细对比
- 可扩展性挑战及未来研究方向
这展现了迭代改进模式的强大之处——智能体并非只执行一次搜索就草草了事。它分析了差距,改进了方法,并在多次迭代中综合信息,最终生成了全面且结构清晰的答案。
执行说明:
- 总执行时间:约 75 秒(循环代理调用外部 API,例如 Google 搜索,需要一些时间)
- 循环迭代次数:3(根据 max_iterations 配置)
- Google 搜索调用:多次迭代
- 使用的模型:gemini-2.5-pro 用于查询优化,gemini-2.5-flash 用于搜索执行
您可以在“事件”选项卡中查看完整的执行跟踪,其中显示了所有 LLM 调用、工具调用、代理转移和循环迭代边界。
8、结束语
可视化代理构建器彻底改变了我们构建 AI 代理系统的方式。真正的突破不仅仅在于可视化画布或配置面板,更在于以 AI 助手为先导的方法,它允许您用自然语言描述您的需求,并在几秒钟内获得一个完整且可运行的多代理架构。
原文链接:Building AI Agents Visually with Google ADK Visual Agent Builder
汇智网翻译整理,转载请标明出处