AI代理:技能 vs. 工具
如果你正在构建简单机器人,工具可能足够。但如果你正在构建数字员工,你需要技能。
微信 ezpoda免费咨询:AI编程 | AI模型微调| AI私有化部署
AI工具导航 | Tripo 3D | Meshy AI | ElevenLabs | KlingAI | ArtSpace | Phot.AI | InVideo
我最近遇到了 skills.md,我必须承认,我感到困惑。我的第一个想法是:我们是在重新发明轮子吗?
我们已经知道我们可以构建代理工具,它们赋予代理行动的力量。在不同生态系统中,这些有不同的名字,如工具、插件或技能。我最初的想法是一切只是同一个东西的不同名称。
在深入挖掘后,我现在对 skill.md 是什么,为什么 Anthropic 将其付诸行动,以及与代理工具的核心差异有了扎实的理解。
1、核心区别
简单地说,代理技能 是一种轻量级、开放格式,用于使用专业知识和工作流程扩展 AI 代理能力。
Skills.md 为定义代理技能提供标准化,就像 MCP 如何标准化代理工具的创建一样。
- 代理技能 是包含指令、脚本和资源的文件夹,代理可以发现和使用。它们是一种标准化格式(以
SKILL.md文件为中心),打包程序知识和上下文供代理按需加载。我觉得这就像代理的 剧本,教它如何做标准事情。 - 代理工具 是代理用于与其环境互动的 机制。这些包括 shell 命令、文件读取或 API 调用等。
简而言之: 技能是告诉代理 如何 做某事的知识包,而工具是让代理 采取行动 的能力。一个技能可能会指示代理使用特定工具来完成任务。
2、skills.md 解决什么问题?
如果工具已经存在,为什么我们需要这种新格式?它解决五个特定问题。
1. 上下文和程序知识
代理有能力但往往缺乏它们需要的上下文来可靠地做真正的工作。工具让代理行动,但技能提供如何和何时行动的知识。这包括公司特定、团队特定和用户特定的上下文。
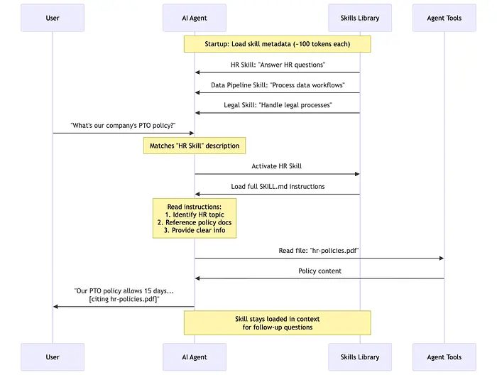
2. 渐进披露
技能高效加载上下文。它们在启动时只加载元数据,大约 100 个令牌。当激活时加载完整指令,只有需要时才加载资源。这防止了如果所有程序知识总是加载时发生的上下文膨胀。
3. 可移植性和可重用性
技能是可移植包,在不同代理产品中工作。你构建能力一次,并在多个代理产品中部署它们。相比之下,工具通常是代理特定的。
4. 领域专业知识打包
技能以版本控制、可审计的包捕获专业知识,如法律流程或数据管道,可以在团队间共享。
5. 自文档化
技能是人类可读的 Markdown 文件,易于审计、编辑和改进。这与不透明的工具实现不同,后者可能更难解析。
3、示例:HR 技能
这里是 skill.md 文件在实践中的样子。
---
name: hr-questions
description: Answer HR-related questions including policies, benefits, leave requests, onboarding, and employee guidelines.
---
# HR Questions Processing
## When to use this skill
Use this skill when the user asks about:
- Company policies (attendance, dress code, remote work)
- Benefits (health insurance, retirement plans, PTO)
- Leave requests (vacation, sick leave, parental leave)
- Onboarding and offboarding procedures
- Performance reviews and feedback processes
- Compensation and payroll questions
## How to answer HR questions
1. Identify the HR topic from the user's question
2. Reference the appropriate company policy document
3. Provide clear, accurate information
4. Direct to HR contact for sensitive or complex matters
## Important guidelines
- Never share confidential employee information
- Escalate legal or compliance questions to HR leadership
- Always cite the relevant policy document when applicable# HR Questions Processing
它存储在以下文件夹结构中:
my-skill/
├── SKILL.md # Required: instructions + metadata
├── scripts/ # Optional: executable code
├── references/ # Optional: documentation
└── assets/ # Optional: templates, resources

4、技能如何工作
技能使用 渐进披露 来高效管理上下文。
- 发现: 在启动时,代理只加载每个可用技能的名称和描述。这足以知道它何时可能相关。
- 激活: 当任务匹配技能的描述时,代理将完整的
SKILL.md指令读入上下文。 - 执行: 代理遵循指令,可选择根据需要加载引用文件或执行捆绑代码。
这种方法保持代理快速,同时让它们按需访问更多上下文。这里最重要的东西是渐进揭示。这意味着令牌节省和更少的提示膨胀。
5、并排比较

6、结束语
所以,为了回答我最初的问题:不,我们不是在重新发明轮子。 我们只是意识到汽车需要的不只是轮子就能有效驾驶;它需要方向盘和地图。
代理工具已经解锁了令人难以置信的力量。它们允许我们的 AI 模型触碰真实世界、查询数据库和执行代码。然而,原始能力并不等于能力。
Skills.md 填补了 "能做" 和 "能胜任" 之间的差距。
- 工具 解决执行问题。
- 技能 解决过程、上下文和细微差别的问题。
随着我们转向更自主的代理,瓶颈很少是关于代理 是否能 执行行动。瓶颈是代理是否知道 你的团队用来正确执行该行动的具体、10 步过程。
通过分离 "know-how"(技能)从 "can-do"(工具),我们得到的不只是强大的代理,也是可靠、合规和高效的代理。
如果你正在构建简单机器人,工具可能足够。但如果你正在构建数字员工,你需要技能。
原文链接:Skills.md vs Agent Tools: Are We Reinventing the Wheel?
汇智网翻译整理,转载请标明出处